Noise
Noise¶
Create noise of type with given base
Type¶
The type of noise to calculate
Coordinates¶
The coordinates to input into the noise function
Seed¶
Finds a new random offset for the noise
Angle¶
Rotates the noise pattern without rotating the object
X Offset¶
Moves the noise in the X axis
Y Offset¶
Moves the noise in the Y axis
X Scale¶
Scales the noise in the X axis
Y Scale¶
Scales the noise in the Y axis
Base¶
The type of underlying noise to use
Noise Intensity (H)¶
Makes noise more or less pointy. Smaller values increase intensity. This is the fractal increment factor.
Noise Scale (Lacunarity)¶
Scales noise. The gap between successive frequencies.
Noise Detail (Octaves)¶
Level of noise detail. The number of different noise frequencies used.
Sea Level¶
The height of the terrain above ‘sea level’.
Gain¶
Scaling applied to the values.
Amplitude Scale¶
The amplitude scaling factor.
Frequency Scale¶
The frequency scaling factor
Distance Metric: (Voronoi)¶
- Distance
- Distance Squared
- Manhattan
- Chebychev
- Minkovsky
- Minkovsky Half
- Minkovsky Four
Exponent: (Voronoi)¶
The exponent for the Minkowski distance metric
Distortions: (Variable Lacunarity)¶
The amount of distortion
Hard¶
Changes the noise to have hard edges in certain places
Turbulence: (Marble)¶
The amount of turbulence (randomness)
Noise Comparison¶
| Blender Noise | Cell Noise | Perlin New |
|---|---|---|
![]() |
![]() |
![]() |
| Random Noise | Voronoi Crackle Noise | Voronoi Distance: Chebychev |
|---|---|---|
![]() |
![]() |
![]() |
| Voronoi Distance: Distance | Voronoi Distance: Distance Squared | Voronoi Distance: Manhattan |
|---|---|---|
![]() |
![]() |
![]() |
| Voronoi Distance: Minkovsky | Voronoi Distance: Minkovsky Four | Voronoi Distance: Minkovsky Half |
|---|---|---|
![]() |
![]() |
![]() |
| Voronoi F1 Noise | Voronoi F2 Noise | Voronoi F2F1 Noise |
|---|---|---|
![]() |
![]() |
![]() |
| Voronoi F3 Noise | Voronoi F4 Noise |
|---|---|
![]() |
![]() |
Noise Type vs Noise Base¶
The only thing that changes between the images below are the Noise Type and Noise Base. All other settings are defaults
Variable Lacunarity¶
Example¶
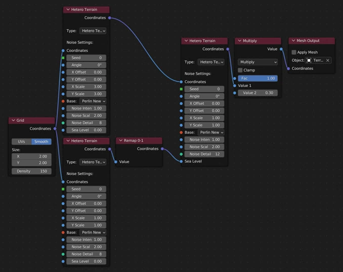
Plugging noise nodes into other noise nodes creates extra complicated noises
Resultant Geometry
Noise¶
Create noise of type with given base
Type¶
The type of noise to calculate
Coordinates¶
The coordinates to input into the noise function
Seed¶
Finds a new random offset for the noise
Angle¶
Rotates the noise pattern without rotating the object
X Offset¶
Moves the noise in the X axis
Y Offset¶
Moves the noise in the Y axis
X Scale¶
Scales the noise in the X axis
Y Scale¶
Scales the noise in the Y axis
Base¶
The type of underlying noise to use
Noise Intensity (H)¶
Makes noise more or less pointy. Smaller values increase intensity. This is the fractal increment factor.
Noise Scale (Lacunarity)¶
Scales noise. The gap between successive frequencies.
Noise Detail (Octaves)¶
Level of noise detail. The number of different noise frequencies used.
Sea Level¶
The height of the terrain above ‘sea level’.
Gain¶
Scaling applied to the values.
Amplitude Scale¶
The amplitude scaling factor.
Frequency Scale¶
The frequency scaling factor
Distance Metric: (Voronoi)¶
- Distance
- Distance Squared
- Manhattan
- Chebychev
- Minkovsky
- Minkovsky Half
- Minkovsky Four
Exponent: (Voronoi)¶
The exponent for the Minkowski distance metric
Distortions: (Variable Lacunarity)¶
The amount of distortion
Hard¶
Changes the noise to have hard edges in certain places
Turbulence: (Marble)¶
The amount of turbulence (randomness)
Noise Comparison¶
| Blender Noise | Cell Noise | Perlin New |
|---|---|---|
![]() |
![]() |
![]() |
| Random Noise | Voronoi Crackle Noise | Voronoi Distance: Chebychev |
|---|---|---|
![]() |
![]() |
![]() |
| Voronoi Distance: Distance | Voronoi Distance: Distance Squared | Voronoi Distance: Manhattan |
|---|---|---|
![]() |
![]() |
![]() |
| Voronoi Distance: Minkovsky | Voronoi Distance: Minkovsky Four | Voronoi Distance: Minkovsky Half |
|---|---|---|
![]() |
![]() |
![]() |
| Voronoi F1 Noise | Voronoi F2 Noise | Voronoi F2F1 Noise |
|---|---|---|
![]() |
![]() |
![]() |
| Voronoi F3 Noise | Voronoi F4 Noise |
|---|---|
![]() |
![]() |











































































































































































